FINTECH
The MYDATA project concerns the development of special software for the mandatory transmission of all wholesale B2B invoices to the AADE once a month (approx. 100,000 documents) using specific interfaces of the AADE, the design and operation of a database for all the elements of the documents (NAODOS and AADE) as well as all the necessary adjustments of dependent subsystems of NAODOS.
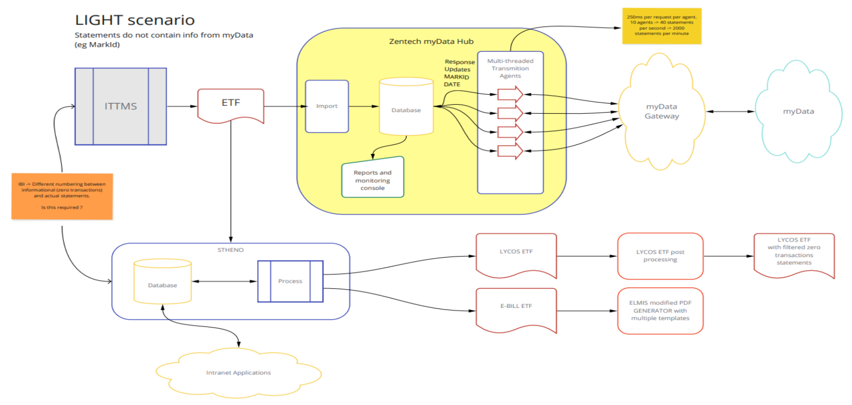
Firstly ZENTECH created the ZENDATA FEED utility to export all invoicing detailed data from the NAODOS Backoffice ITTMS storing them in a relational database ZENDATA which has been designed from the beginning by ZENTECH with provision for new fields intended for storing a lot of data returned by AADE systems.
The next step involved the transformation of the proper data sourced from ZENDATA database, to the JSON schemas requested by the ECOS MYDATA application of SOFTONE) which will import the JSON and export them in the proper formats demanded by AADE API systems.
For decades, NAODOS was operating with an old mechanism for the payment of standing orders to banks, which used file exchanges. The new security policies for the use of credit cards as well as the new on line banking transaction systems, imposed a forced conversion and modernization of the current system, that was implemented by ZENTECH.
A special web-based application, the ZENTECH Preauth web application, was created, with the mission of managing all functions in relation to standing orders and the banking system. The goal is through the Zentech SCA 3d Secure Portal, using the preAUTH merchand ID, to generate the correct TraceId for preAuth payments through the 3dsecure iframe. It is stored in the Zentech Preauth Database and is available for subsequent customer preauth Transactions.
As shown in the diagram, ZENTECH has created a customer notification mechanism (email or SMS) for any case that requires the use of the new ZENTECH Preauth web application. The mechanism continuously monitors Backoffice’s customer record for new requests for standing order services, as well as daily transactions with Piraeus EPAY. For any case of NEW Preauth customer or FAILED Transaction of existing customer, a record is created for push Notification in the Account email.
Firstly a separate database (ZENTECH Preauth Database) was created to store the TRACEID s of existing subscribers with standing orders, as well as the transactions (Preauth transactions).
The relevant TRACE IDs were retrieved using BATCH procedures (Batch Update Trace Id using old transaction files) from the historical transaction records between the bank (PIRAEUS) and AODOS, as well as with the assistance of EURONET (Technology provider for Piraeus) where this was deemed necessary (Missing trace ids).
Secondly ZENTECH set up a mechanism for inserting and transforming the files sent and received by the Piraeus E-PAY banking system.
Initially, Backoffice’s Merchant Authorisation File Request file was taken from ZENTECH’s File Parser mechanism to import the correct customer trace ids from the ZENTECH database.
At a later time and for each account of the file, a call was made to the Payment Web Services of Piraeus EPAY with the agreed for pre AUTH merchand ID.
The information returned by the bank is collected by ZENTECH’s File Creator Process, which creates the Backoffice Merchant Authorisation File Response.
The call return also contains the information of possible errors such as
- Invalid trace id
- No money in card
- Invalid card
- Card expired
All the above are properly managed by ZENTECH’s File Creator Process.


